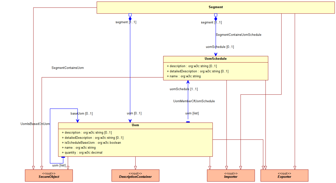
openCRX 2 13 0 Model:uom1
Back

(Prev) 000 uom1
010 Main
000 uom1 (Next)


Album created by album tool a MarginalHack written by David Ljung on Tue Jul 29 15:37:52 2014