TAO_DynamicAny  2.1.6
 All Classes Namespaces Files Functions Variables Typedefs Enumerations Friends Macros Pages
Public Member Functions | Static Public Member Functions | Private Types | Private Member Functions | Static Private Member Functions | Private Attributes
TAO_DynValue_i Class Reference

Implementation of the DynValue class. More...

#include <DynValue_i.h>

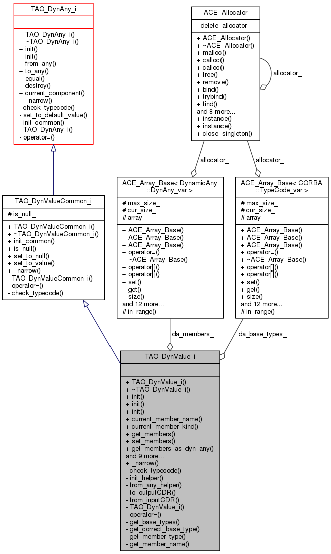
Inheritance diagram for TAO_DynValue_i:
Inheritance graph
Collaboration diagram for TAO_DynValue_i:
Collaboration graph

List of all members.

Public Member Functions

 TAO_DynValue_i (CORBA::Boolean allow_truncation=true)
 Constructor.
 ~TAO_DynValue_i (void)
 Destructor.
void init (const CORBA::Any &any)
 Initialize using an Any.
void init (CORBA::TypeCode_ptr tc, TAO_InputCDR &in)
 Initialize using a TypeCode and an input stream.
void init (CORBA::TypeCode_ptr tc)
 Initialize using just a TypeCode.
virtual DynamicAny::FieldName current_member_name (void)
virtual CORBA::TCKind current_member_kind (void)
virtual
DynamicAny::NameValuePairSeq * 
get_members (void)
virtual void set_members (const DynamicAny::NameValuePairSeq &value)
virtual
DynamicAny::NameDynAnyPairSeq * 
get_members_as_dyn_any (void)
virtual void set_members_as_dyn_any (const DynamicAny::NameDynAnyPairSeq &value)
virtual void from_any (const CORBA::Any &value)
virtual CORBA::Any * to_any (void)
virtual CORBA::Boolean equal (DynamicAny::DynAny_ptr dyn_any)
virtual void destroy (void)
virtual DynamicAny::DynAny_ptr current_component (void)
virtual void insert_val (CORBA::ValueBase *value)
virtual CORBA::ValueBase * get_val (void)
virtual void set_to_value (void)
- Public Member Functions inherited from TAO_DynValueCommon_i
 TAO_DynValueCommon_i (CORBA::Boolean allow_truncation=true)
 Constructor.
 ~TAO_DynValueCommon_i (void)
 Destructor.
void init_common (void)
 Called by DynValue and DynValueBox init() functions.
virtual CORBA::Boolean is_null (void)
virtual void set_to_null (void)
- Public Member Functions inherited from TAO_DynAny_i
 TAO_DynAny_i (CORBA::Boolean allow_truncation=true)
 Constructor.
 ~TAO_DynAny_i (void)
 Destructor.
- Public Member Functions inherited from TAO_DynCommon
 TAO_DynCommon (CORBA::Boolean allow_truncation)
 Constructor.
virtual ~TAO_DynCommon (void)
 Destructor.
virtual CORBA::TypeCode_ptr type (void)
virtual void assign (DynamicAny::DynAny_ptr dyn_any)
virtual void insert_boolean (CORBA::Boolean value)
virtual void insert_octet (CORBA::Octet value)
virtual void insert_char (CORBA::Char value)
virtual void insert_short (CORBA::Short value)
virtual void insert_ushort (CORBA::UShort value)
virtual void insert_long (CORBA::Long value)
virtual void insert_ulong (CORBA::ULong value)
virtual void insert_float (CORBA::Float value)
virtual void insert_double (CORBA::Double value)
virtual void insert_string (const char *value)
virtual void insert_reference (CORBA::Object_ptr value)
virtual void insert_typecode (CORBA::TypeCode_ptr value)
virtual void insert_longlong (CORBA::LongLong value)
virtual void insert_ulonglong (CORBA::ULongLong value)
virtual void insert_longdouble (CORBA::LongDouble value)
virtual void insert_wchar (CORBA::WChar value)
virtual void insert_wstring (const CORBA::WChar *value)
virtual void insert_any (const CORBA::Any &value)
virtual void insert_dyn_any (DynamicAny::DynAny_ptr value)
virtual CORBA::Boolean get_boolean (void)
virtual CORBA::Octet get_octet (void)
virtual CORBA::Char get_char (void)
virtual CORBA::Short get_short (void)
virtual CORBA::UShort get_ushort (void)
virtual CORBA::Long get_long (void)
virtual CORBA::ULong get_ulong (void)
virtual CORBA::Float get_float (void)
virtual CORBA::Double get_double (void)
virtual char * get_string (void)
virtual CORBA::Object_ptr get_reference (void)
virtual CORBA::TypeCode_ptr get_typecode (void)
virtual CORBA::LongLong get_longlong (void)
virtual CORBA::ULongLong get_ulonglong (void)
virtual CORBA::LongDouble get_longdouble (void)
virtual CORBA::WChar get_wchar (void)
virtual CORBA::WCharget_wstring (void)
virtual CORBA::Any * get_any (void)
virtual DynamicAny::DynAny_ptr get_dyn_any (void)
virtual CORBA::Boolean seek (CORBA::Long index)
virtual void rewind (void)
virtual CORBA::Boolean next (void)
virtual DynamicAny::DynAny_ptr copy (void)
virtual CORBA::ULong component_count (void)
virtual void insert_abstract (CORBA::AbstractBase_ptr value)
virtual CORBA::AbstractBase_ptr get_abstract (void)
virtual void insert_boolean_seq (const CORBA::BooleanSeq &value)
virtual void insert_octet_seq (const CORBA::OctetSeq &value)
virtual void insert_char_seq (const CORBA::CharSeq &value)
virtual void insert_short_seq (const CORBA::ShortSeq &value)
virtual void insert_ushort_seq (const CORBA::UShortSeq &value)
virtual void insert_long_seq (const CORBA::LongSeq &value)
virtual void insert_ulong_seq (const CORBA::ULongSeq &value)
virtual void insert_float_seq (const CORBA::FloatSeq &value)
virtual void insert_double_seq (const CORBA::DoubleSeq &value)
virtual void insert_longlong_seq (const CORBA::LongLongSeq &value)
virtual void insert_ulonglong_seq (const CORBA::ULongLongSeq &value)
virtual void insert_longdouble_seq (const CORBA::LongDoubleSeq &value)
virtual void insert_wchar_seq (const CORBA::WCharSeq &value)
virtual CORBA::BooleanSeq * get_boolean_seq (void)
virtual CORBA::OctetSeq * get_octet_seq (void)
virtual CORBA::CharSeq * get_char_seq (void)
virtual CORBA::ShortSeq * get_short_seq (void)
virtual CORBA::UShortSeq * get_ushort_seq (void)
virtual CORBA::LongSeq * get_long_seq (void)
virtual CORBA::ULongSeq * get_ulong_seq (void)
virtual CORBA::FloatSeq * get_float_seq (void)
virtual CORBA::DoubleSeq * get_double_seq (void)
virtual CORBA::LongLongSeq * get_longlong_seq (void)
virtual CORBA::ULongLongSeq * get_ulonglong_seq (void)
virtual CORBA::LongDoubleSeq * get_longdouble_seq (void)
virtual CORBA::WCharSeq * get_wchar_seq (void)
void set_flag (DynamicAny::DynAny_ptr component, CORBA::Boolean destroying)
DynamicAny::DynAny_ptr check_component (CORBA::Boolean isValueType=false)
void check_type (CORBA::TypeCode_ptr tc)
CORBA::Boolean has_components (void) const
CORBA::Boolean destroyed (void) const
CORBA::Any & the_any (void)
void container_is_destroying (CORBA::Boolean val)
void ref_to_component (CORBA::Boolean val)
- Public Member Functions inherited from CORBA::LocalObject
virtual ~LocalObject (void)
virtual CORBA::Boolean _non_existent (void)
virtual char * _repository_id (void)
virtual CORBA::InterfaceDef_ptr _get_interface (void)
virtual CORBA::Object_ptr _get_component (void)
virtual void _create_request (CORBA::Context_ptr ctx, const char *operation, CORBA::NVList_ptr arg_list, CORBA::NamedValue_ptr result, CORBA::Request_ptr &request, CORBA::Flags req_flags)
virtual void _create_request (CORBA::Context_ptr ctx, const char *operation, CORBA::NVList_ptr arg_list, CORBA::NamedValue_ptr result, CORBA::ExceptionList_ptr exclist, CORBA::ContextList_ptr ctxtlist, CORBA::Request_ptr &request, CORBA::Flags req_flags)
virtual CORBA::Request_ptr _request (const char *operation)
CORBA::Policy_ptr _get_policy (CORBA::PolicyType type)
CORBA::Policy_ptr _get_cached_policy (TAO_Cached_Policy_Type type)
CORBA::Object_ptr _set_policy_overrides (const CORBA::PolicyList &policies, CORBA::SetOverrideType set_add)
CORBA::PolicyList * _get_policy_overrides (const CORBA::PolicyTypeSeq &types)
CORBA::Boolean _validate_connection (CORBA::PolicyList_out inconsistent_policies)
virtual CORBA::ULong _hash (CORBA::ULong maximum)
virtual CORBA::Boolean _is_equivalent (CORBA::Object_ptr other_obj)
virtual CORBA::ORB_ptr _get_orb (void)
virtual TAO::ObjectKey * _key (void)
virtual ~Object (void)
virtual TAO_Abstract_ServantBase_servant (void) const
virtual CORBA::Boolean _is_collocated (void) const
virtual CORBA::Boolean _is_local (void) const
 Object (TAO_Stub *p, CORBA::Boolean collocated=false, TAO_Abstract_ServantBase *servant=0, TAO_ORB_Core *orb_core=0)
 Object (IOP::IOR *ior, TAO_ORB_Core *orb_core)
virtual TAO_Stub_stubobj (void) const
virtual TAO_Stub_stubobj (void)
virtual void _proxy_broker (TAO::Object_Proxy_Broker *proxy_broker)
virtual CORBA::Boolean marshal (TAO_OutputCDR &cdr)
CORBA::Boolean is_evaluated (void) const
TAO_ORB_Coreorb_core (void) const
IOP::IOR * steal_ior (void)
const IOP::IOR & ior (void) const
virtual bool can_convert_to_ior (void) const
virtual char * convert_to_ior (bool use_omg_ior_format, const char *ior_prefix) const
void _decr_refcount (void)
virtual void _add_ref (void)
virtual void _remove_ref (void)
virtual CORBA::ULong _refcount_value (void) const
virtual CORBA::Boolean _is_a (const char *logical_type_id)
virtual const char * _interface_repository_id (void) const

Static Public Member Functions

static TAO_DynValue_i_narrow (CORBA::Object_ptr obj)

Private Types

typedef ACE_Array_Base
< CORBA::TypeCode_var
BaseTypesList_t
 List of base types.

Private Member Functions

void check_typecode (CORBA::TypeCode_ptr tc)
 Check if the typecode is acceptable.
void init_helper (CORBA::TypeCode_ptr tc)
void from_any_helper (const CORBA::Any &any)
void to_outputCDR (TAO_OutputCDR &)
 Write the value to the output stream.
void from_inputCDR (TAO_InputCDR &)
 Read the value from the input stream.
 TAO_DynValue_i (const TAO_DynValue_i &src)
TAO_DynValue_ioperator= (const TAO_DynValue_i &src)

Static Private Member Functions

static void get_base_types (CORBA::TypeCode_ptr, BaseTypesList_t &, CORBA::ULong *total_member_count=0)
static CORBA::TypeCode_ptr get_correct_base_type (const BaseTypesList_t &base_types, CORBA::ULong &index)
static CORBA::TypeCode_ptr get_member_type (const BaseTypesList_t &, CORBA::ULong index)
static const char * get_member_name (const BaseTypesList_t &, CORBA::ULong index)

Private Attributes

ACE_Array_Base
< DynamicAny::DynAny_var > 
da_members_
 Each component of DynValue and DynValueBox is also a DynAny.
BaseTypesList_t da_base_types_

Additional Inherited Members

- Protected Attributes inherited from TAO_DynValueCommon_i
CORBA::Boolean is_null_

Detailed Description

Implementation of the DynValue class.


Member Typedef Documentation

List of base types.


Constructor & Destructor Documentation

TAO_DynValue_i::TAO_DynValue_i ( CORBA::Boolean  allow_truncation = true)

Constructor.

TAO_DynValue_i::~TAO_DynValue_i ( void  )

Destructor.

TAO_DynValue_i::TAO_DynValue_i ( const TAO_DynValue_i src)
private

These are not implimented! Use copy() or assign() instead of these.


Member Function Documentation

TAO_DynValue_i * TAO_DynValue_i::_narrow ( CORBA::Object_ptr  obj)
static

Reimplemented from TAO_DynValueCommon_i.

void TAO_DynValue_i::check_typecode ( CORBA::TypeCode_ptr  tc)
privatevirtual

Check if the typecode is acceptable.

Implements TAO_DynValueCommon_i.

DynamicAny::DynAny_ptr TAO_DynValue_i::current_component ( void  )
virtual

Reimplemented from TAO_DynAny_i.

CORBA::TCKind TAO_DynValue_i::current_member_kind ( void  )
virtual
DynamicAny::FieldName TAO_DynValue_i::current_member_name ( void  )
virtual
void TAO_DynValue_i::destroy ( void  )
virtual

Reimplemented from TAO_DynAny_i.

CORBA::Boolean TAO_DynValue_i::equal ( DynamicAny::DynAny_ptr  dyn_any)
virtual

Reimplemented from TAO_DynAny_i.

void TAO_DynValue_i::from_any ( const CORBA::Any &  value)
virtual

Reimplemented from TAO_DynAny_i.

void TAO_DynValue_i::from_any_helper ( const CORBA::Any &  any)
private

Code common to the init(Any) and the member function from_any().

void TAO_DynValue_i::from_inputCDR ( TAO_InputCDR strm)
private

Read the value from the input stream.

void TAO_DynValue_i::get_base_types ( CORBA::TypeCode_ptr  tc,
BaseTypesList_t base_types,
CORBA::ULong total_member_count = 0 
)
staticprivate

Decompose the given TypeCode into its hiarchical list of basetypes. The first element of the list is our actual type, each basetype follows in order backwards down the hiarchy. All types stored in the list are de-aliased. Optionally return the total_member_count of the fully derived type.

CORBA::TypeCode_ptr TAO_DynValue_i::get_correct_base_type ( const BaseTypesList_t base_types,
CORBA::ULong index 
)
staticprivate

Return the unaliased valuetype typecode that corresponds to index (0..total_members-1) from the given hiarchical list of the derived type and it basetypes.

const char * TAO_DynValue_i::get_member_name ( const BaseTypesList_t base_types,
CORBA::ULong  index 
)
staticprivate

Return the member_name at index (0..total_members-1) from the given hiarchical list of the derived type and it basetypes.

CORBA::TypeCode_ptr TAO_DynValue_i::get_member_type ( const BaseTypesList_t base_types,
CORBA::ULong  index 
)
staticprivate

Return the member_type at index (0..total_members-1) from the given hiarchical list of the derived type and it basetypes.

DynamicAny::NameValuePairSeq * TAO_DynValue_i::get_members ( void  )
virtual
DynamicAny::NameDynAnyPairSeq * TAO_DynValue_i::get_members_as_dyn_any ( void  )
virtual
CORBA::ValueBase * TAO_DynValue_i::get_val ( void  )
virtual

Reimplemented from TAO_DynCommon.

void TAO_DynValue_i::init ( const CORBA::Any &  any)

Initialize using an Any.

Reimplemented from TAO_DynAny_i.

void TAO_DynValue_i::init ( CORBA::TypeCode_ptr  tc,
TAO_InputCDR in 
)

Initialize using a TypeCode and an input stream.

void TAO_DynValue_i::init ( CORBA::TypeCode_ptr  tc)

Initialize using just a TypeCode.

Reimplemented from TAO_DynAny_i.

void TAO_DynValue_i::init_helper ( CORBA::TypeCode_ptr  tc)
private

Common code from the init() functions, initializes the private bits from the given TypeCode

void TAO_DynValue_i::insert_val ( CORBA::ValueBase *  value)
virtual

Reimplemented from TAO_DynCommon.

TAO_DynValue_i& TAO_DynValue_i::operator= ( const TAO_DynValue_i src)
private
void TAO_DynValue_i::set_members ( const DynamicAny::NameValuePairSeq &  value)
virtual
void TAO_DynValue_i::set_members_as_dyn_any ( const DynamicAny::NameDynAnyPairSeq &  value)
virtual
void TAO_DynValue_i::set_to_value ( void  )
virtual

Implements TAO_DynValueCommon_i.

CORBA::Any_ptr TAO_DynValue_i::to_any ( void  )
virtual

Reimplemented from TAO_DynAny_i.

void TAO_DynValue_i::to_outputCDR ( TAO_OutputCDR out_cdr)
private

Write the value to the output stream.


Member Data Documentation

BaseTypesList_t TAO_DynValue_i::da_base_types_
private

First element of this is our type, each basetype follows in order backwards down the hiarchy. All types stored are de-aliased.

ACE_Array_Base<DynamicAny::DynAny_var> TAO_DynValue_i::da_members_
private

Each component of DynValue and DynValueBox is also a DynAny.


The documentation for this class was generated from the following files: